路由器网

当前位置:路由器网电脑网络

Win11系统如何查看设备管理器?|Win11电脑设备管理器的打开方法

 时间:2026-03-15栏目:电脑网络

都已经升级安装了win11系统,但对win11系统的使用不太熟悉,最近就有用户想知道在win11系统中如何打开设备管理器界面,具体该如何操作呢?下面就给大家带来win11系统打开设备管理器的方法吧!

Win11系统如何查看设备管理器?|Win11电脑设备管理器的打开方法

详细的操作步骤方法如下:

方法一:

1、首先,右键点击桌面任务栏的“开始菜单”,如图所示;

右击开始菜单

2、接着,在弹出的菜单项中,选择“设备管理器”选项,如图所示;

选择打开设备管理器

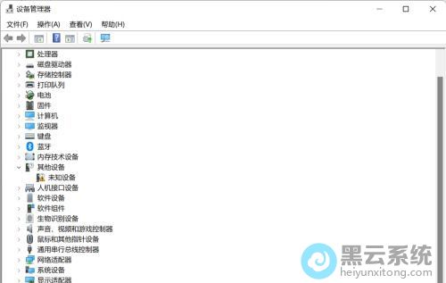
3、然后,即可打开“设备管理器”界面了,如图所示;

打开设备管理器


方法二:

1、首先,点击任务栏的“开始菜单”,在展开的页面中,点击上方的搜索框,如图所示;

点击搜索框


2、接着,在搜索框中输入搜索“设备管理器”,选择系统给出“最佳匹配”的设备管理器选项, 如图所示;

输入搜索设备管理器

以上就是Win11系统如何查看设备管理器?|Win11电脑设备管理器的打开方法的文章,如果这篇文章的方法能帮到你,关注www.luyouqi.net 路由器网

上一篇:Win10系统如何设置投影仪?|Win10电脑投影仪的设置方法

下一篇:Win11系统如何开启Telnet客户端?|win11电脑开启Telnet客户端的方法

相关文章
精品推荐