时间:2026-03-22栏目:电脑网络
网络的快速发展下,我们的主要信息来源是上网,当然,浏览器是了解世界的一个好窗口。当我们每天使用我们的浏览器时,你将面临各种问题,你不知道如何解决。今天要总结一些解决问题的方法,官方使用海螺祖父的浏览器,下面是海莫祖父浏览器的一个例子,你可以做一些相关的参考.

如何恢复Hai螺祖父删除的浏览器的历史记录?
当我们使用哈泽尔爷爷的浏览器时,有时一些重要记录被错误地删除,如果你想回去,你需要做什么?我们可以在Cookie记录中找到它,注意,使用此方法前提是您不设置cookie被禁用,如果你被禁止,你就不会回来。这个方法有点难找,需要耐心的寻找。打开路径是:C:Documents and Settings"Username"Cookies。
如何在Haemoul祖父的浏览器中解决“这个网站不安全”问题?
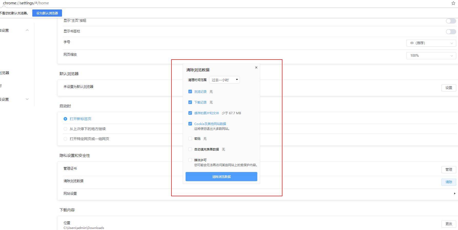
使用Microsoft Edge或Google Chrome浏览器浏览网页时可能出现的“此网站不安全的”错误信息,那么如何解决 Seashell祖父浏览器出现的错误?首先,我们首先可以清除网页浏览器的缓存,删除浏览器中的记录来修正“这个网站不安全”错误。
当我们击“这个网站不安全”时,我们需要关闭当前选项卡和您使用的浏览器,然后打开我们的Hazel祖父浏览器,找到菜单,在菜单中找到更多的工具,然后单击历史,选择历史,然后单击清除,选择您需要清除的浏览器数据。

我如何进入和退出Hai螺祖父浏览器的网页登录?
当我们使用浏览器时, 网络不会打开.一般会遇到的问题,那么,哈泽尔爷爷的浏览器显示网页是否打开,需要怎么去做呢?让我们谈谈吧。我们可以把它放在电脑的桌面上,右击“海壳祖父”浏览器,在弹出的方框中,找到属性,然后打开属性窗口。在窗口中,切换到“高级”并单击“替换”,在重新定位对话框出现时,选择删除个性化设置,再次点击重置,然后浏览器系统开始重新安装,现在我们只需要耐心等待它完成替换.

以上就是小编总结的一些关于海螺爷爷浏览器遇到问题的解决方法了。当我们使用哈泽尔爷爷的浏览器时,出现这些相关问题的话不要慌,可以看小编是怎么做的。海螺爷爷浏览器作为新出的浏览器,功能还是很强大的,

追剧用什么浏览器好-追剧最适用的浏览器良心推荐
(141)人喜欢 2026-03-20
如何关闭360浏览器推荐弹窗?
(86)人喜欢 2026-03-12
电脑怎么查看CPU温度 AIDA64硬件检测软件推荐
(198)人喜欢 2026-03-09
好用的u盘装系统工具推荐
(133)人喜欢 2026-03-09
Win11系统如何关闭所有广告推荐?|win11电脑广告推荐的关闭方法
(70)人喜欢 2026-03-09
做系统盘的u盘推荐(u盘做系统盘教程)
(198)人喜欢 2026-03-07
win7系统优化版推荐 2022最新win7系统旗舰版镜像(通用安装)
(139)人喜欢 2026-03-07